ខ្មែរណូត

ស្វែងរក

  • ព័ត៌មានជាតិ

    ក្រសួងសុខាភិបាលចេញការណែនាំ ស្ដីពីការអនុញ្ញាតឱ្យអ្នកជំងឺ Delta ព្យាបាលនៅតាមផ្ទះ ដោយមានការចូលរួមយ៉ាង សកម្មពីអាជ្ញាធរមូលដ្ឋាន

    BY Khmernote Media October 6, 2021
    ក្រសួងសុខាភិបាលចេញការណែនាំ ស្ដីពីការអនុញ្ញាតឱ្យអ្នកជំងឺ Delta ព្យាបាលនៅតាមផ្ទះ ដោយមានការចូលរួមយ៉ាង សកម្មពីអាជ្ញាធរមូលដ្ឋាន

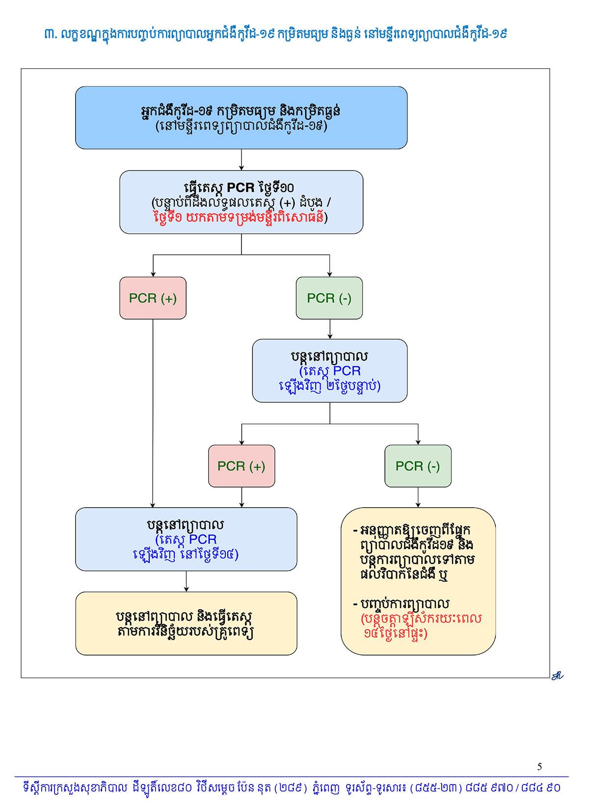
    យោងការសិក្សាវាយតម្លៃលើលទ្ធផលតេស្ត PCR នៃអ្នកជំងឺកូវីដ-១៩ ប្រភេទដែលតា ទទួលបានពីមណ្ឌលព្យាបាល និងមន្ទីរពេទ្យព្យាបាលជំងឺកូវីដ-១៩ចំនួន៥ នៅរាជធានីភ្នំពេញ ព្រមទាំងស្ថានភាពវិវត្តន៍បច្ចុប្បន្ននៃជំងឺកូវីដ-១៩ ក្នុងព្រះរាជាណាចក្រកម្ពុជា និងការរស់នៅក្នុងបរិបទថ្មី គណៈកម្មការអន្តរក្រសួងដើម្បីប្រយុទ្ធនឹងជំងឺកូវីដ-១៩ សូមធ្វើការណែនាំ ដូចខាងក្រោម៖

    ១៖ ការព្យាបាល និងការធ្វើចត្តាឡីស័កក្រោយពេលព្យាបាល ចំពោះអ្នកជំងឺកូវីដ-១៩ ប្រភេទដែលតា ត្រូវធ្វើដូចគ្នាទៅនឹងសេចក្តីកែសម្រួលលក្ខខណ្ឌ ក្នុងការបញ្ចប់ការព្យាបាលអ្នកជំងឺកូវីដ-១៩ សម្រាកព្យាបាលនៅផ្ទះ លក្ខខណ្ឌក្នុងការបញ្ចប់ការព្យាបាលអ្នកជំងឺកូវីដ-១៩ នៅមណ្ឌលព្យាបាលជំងឺកូដ-១៩ កម្រិតស្រាល និងលក្ខខណ្ឌក្នុងការបញ្ចប់ការព្យាបាលអ្នកជំងឺកូវីដ-១៩ កម្រិតមធ្យម និងធ្ងន់ នៅមន្ទីរពេទ្យព្យាបាលជំងឺកូវីដ-១៩ សម្រាប់អ្នកជំងឺកូវីដ-១៩ ប្រភេទអាល់ហ្វា ដែលកំពុងអនុវត្តនាពេលបច្ចុប្បន្ន ដូចមានក្នុងឧបសម្ព័ន្ធជូនភ្ជាប់)។

    ២៖ អនុញ្ញាតឱ្យធ្វើការព្យាបាលអ្នកជំងឺកូវដ-១៩ ប្រភេទដែលតា នៅក្នុងមណ្ឌលព្យាបាលជំងឺកូវីដ-១៩ ឬមន្ទីរពេទ្យព្យាបាលជំងឺកូវីដ-១៩ ជាមួយគ្នានិងអ្នកជំងឺកូវីដ-១៩ ប្រភេទអាល់ហ្វា ដោយពុំចាំបាច់ធ្វើការញែកអ្នកជំងឺឡើយ។

    ៣៖ អនុញ្ញាតឱ្យវិស័យសុខាភិបាលឯកជនស្របច្បាប់ ទទួលព្យាបាលអ្នកជំងឺកូវីដ-១៩ ប្រភេទដែលតា។

    ៤៖ អនុញ្ញាតឱ្យអ្នកជំងឺកូវដ-១៩ប្រភេទដែលតា ធ្វើការសម្រាកព្យាបាលនៅផ្ទះ ដោយមានការចូលរួមយ៉ាង សកម្មពីអាជ្ញាធរមូលដ្ឋាន និងពង្រឹងនូវការអនុវត្តវិធានការសុខាភិបាល និងវិធានការរដ្ឋបាលឱ្យបានហ្មត់ចត់។

    ៥៖ ចំពោះអ្នកជំងឺកូវីដ-១៩ ប្រភេទដែលតា ដែលកំពុងសម្រាកព្យាបាលនៅតាមមណ្ឌលព្យាបាលជំងឺកូវីដ-១៩ ឬ មន្ទីរពេទ្យព្យាបាលជំងឺកូវីដ-១៩ លើសពីរយៈពេលកំណត់ក្នុងលក្ខខណ្ឌដែលបានចែង ត្រូវធ្វើតេស្ត PCR និងទទួលបានលទ្ធផលតេស្តអវិជ្ជមាន មុនអនុញ្ញាតឱ្យបញ្ចប់ការព្យាបាល។

    លោករដ្ឋមន្ត្រីក៏បាននិរាករណ៍ លិខិតលេខ៣៧២សខល ចុះថ្ងៃទី០៩ ខែសីហា ឆ្នាំ២០២១ ស្តីពីលក្ខខណ្ឌនៃការបញ្ចប់ការព្យាបាលជំងឺ កូវីដ-១៩ ប្រភេទដែលតា (បានបញ្ជាក់ដោយមន្ទីរពិសោធន៍ ឬស្ថិតក្នុងករណីសង្ស័យ) ផងដែរ៕

    Share This Post: